Bildungsgänge
Zeugnisarten
Schalbone
2BK FR , 2BK WI
Halbjahreszeugnis
zz_B_BK_HZ_A4
Jahreszeugnis
zz_B_BK_J_A4
Zeugnis der Fachhochschulreife
zz_B_BK-VZ_FHAF_A4_A_ASA_FHAF
Abschlusszeugnis (Assistent)
zz_B_BK-VZ_A_A4_A_ASA_FHAF
p
Die unterschiedlichen Texte auf den Zeugnissen werden gemäß der in den Klassen zugewiesenen Stundentafeln erstellt. Siehe Voraussetzungen .
Für die Erfassung von Einzelnoten bei zwei Abschlüssen (Fachhochschulreife und Assistent) können Sie die von uns bereitgestellten Notenblöcke verwenden. (Einstellungen Notenverwaltung )
Letzte Aktualisierung: 10.12.2024
>
>
> und über Werteliste auswählen.
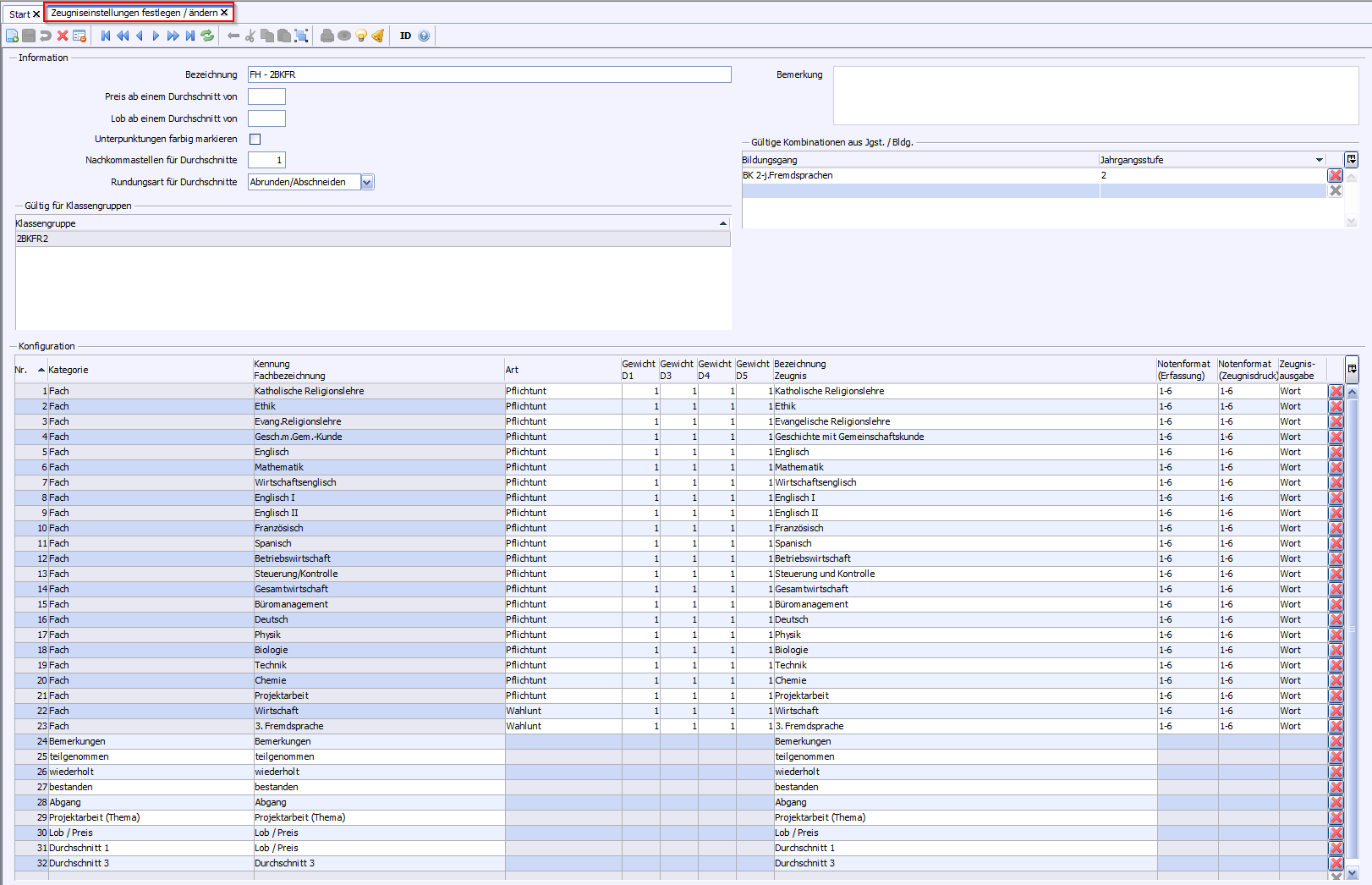
Beispiel: 2BKFR
>
> Fügen Sie folgende Zusatzleistungen in die Zeugniskonfiguration ein: , , , .
> Kennzeichnen Sie bei die entsprechenden Fächer als .
Beispiel: 2BKFR
>
> Fügen Sie folgende Zusatzleistungen in die Zeugniskonfiguration ein: , , , , , , .
> Kennzeichnen Sie bei die entsprechenden Fächer als .
Beispiel: 2BKFR
>
> Fügen Sie folgende Zusatzleistungen in die Zeugniskonfiguration ein: , , , , , , , , .
Beispiel: 2BKFR
>
> Fügen Sie folgende Zusatzleistungen in die Zeugniskonfiguration ein: , , , , , , .
> Kennzeichnen Sie bei die entsprechenden Fächer als .
Beispiel: 2BKFR
>
Beispiel: 2BKFR
> Wählen Sie oder .
Schuljahr
gefährdet
Abgang
Zeugnisart
Bemerkung
1
Halbjahreszeugnis
Die Probezeit wurde bestanden.
1
Die Probezeit wurde nicht bestanden.
2
2
Das Erreichen des Ausbildungsziels ist gefährdet.
1 / 2
Zeugnis (bei Abgang)
Ein Eintrag bis muss im Schülermodul vorhanden sein.
>
Beispiel: 2BKFR
> Wählen Sie , , oder .
teilgenommen
versetztText
versetzt
Abgang
Zeugnisart
Bemerkung
Jahreszeugnis
nicht versetzt
versetzt
>
z.B.
„Versetzt nach § 12 Abs. 3 der Ausbildungs- und Prüfungsordnung für die zweijährigen Berufskollegs für technische Assistenten."
Zeugnis (bei Abgang)
Zeugnis (bei Abgang am Schuljahresende)
>
Beispiel: 2BKFR
> Wählen Sie , , bzw .
teilgenommen
wiederholt
bestanden
Abgang
Zeugnisart
Zeugnis der Fachhochschulreife
Jahreszeugnis
Abgangszeugnis
Zeugnis (bei Abgang)
>
Beispiel: 2BKFR
> Wählen Sie , , :
wiederholt
bestanden
Zusatzprüfung
Zeugnisart
Zeugnis der Fachhochschulreife (Assistent/Assistentin)
Jahreszeugnis
Abschlusszeugnis
(Assistent)
Bildungsgang
Zeugnisart
Boolean
Beispiel
2BK FR
Halbjahreszeugnis
Jahreszeugnis (1. Schuljahr)
versetzt
Zeugnis der Fachhochschulreife
bestanden
Jahreszeugnis
wiederholt
Abgangszeugnis
teilgenommen
Zeugnis (bei Abgang
Abgang
Abschlusszeugnis (Assistent)
bestanden und Zusatzprüfung